Sjablonen

Alle beschrijvingen over de module: Sjablonen kunt u hier vinden

Maatwerkvelden met diverse opties per module

Er kunnen diverse maatwerkvelden gemaakt worden die als tabblad op een scherm erbij komen, dit kan alleen door de beheerder van Hybrid SaaS worden toegevoegd.

Er kan een bestand met vragen en uitwerkingen worden aangeleverd aan onze support

Gegevens die de beheerder nodig heeft

1 tab met 1 kolom

[
{
"title": "Tabnaam",
"width": 100,
"containers": [
{
"properties": {
"label": {
"width": 250
},
"control": {
"offsetLeft": "250"
}
},
"controls": [
{
"type": "zie hieronder de opties",
"label": "",
"name": ""
}
]
}
]
}

1 tab met meerdere kolommen

[
{
"title": "Tabnaam",
"width": 100,
"containers": [
{
"properties": {
"label": {
"width": 250
},
"control": {
"offsetLeft": "250"
}
},
"controls": [
{
"type": "zie hieronder de opties",
"label": "",
"name": ""
} ]
}
]
}
]
},
{
"properties": {
"left": 500,
"label": {
"width": 250
},
"control": {
"offsetLeft": "250"
}
},
"controls": [
{
"type": "zie hieronder de opties",
"label": "",
"name": ""
}
]
}
]
}

Meerdere tabladen

[
{
"title": "Tabnaam 1",
"width": 100,
"containers": [
{
"properties": {
"label": {
"width": 250
},
"control": {
"offsetLeft": "250"
}
},
"controls": [
{
"type": "zie hieronder de opties",
"label": "",
"name": ""
}
]
}
]
},
{
"title": "Tabblad 2",
"width": 100,
"containers": [
{
"properties": {
"label": {
"width": 250
},
"control": {
"offsetLeft": "250"
}
},
"controls": [
{
"type": "zie hieronder de opties",
"label": "",
"name": ""
}
]
}
]
}

extra type toevoegen

, ( een 2de optie eronder moet er altijd een , staan aan het einde van de vorige)
{
"type": "zie hieronder de opties",
"label": "",
"name": ""
}

Welke type zijn er?

Multiline

{
"type": "multiline",
"label": "multiline",
"name": "multiline"
}

Date

{
"type": "date",
"label": "Datum verslag",
"name": "datum_verslag"
}

Text

{
"type": "text",
"label": "Tekst",
"name": "tekst"
}

label

{
"type": "label",
"label": "label",
"name": "label"
}

select

{
"type": "select",
"width" : 200,
"label": "select",
"name": "select",
"options": ["keuze 1","keuze 2","keuze 3","keuze 4"]
}

Hoe de broncode juist in te vullen

De opmaak van de mail sjablonen kunnen op een specifieke manier worden opgebouwd, hiervoor gebruiken wij de website http://www.html-cleaner.com.

Om speciale tekens of accolade te gebruiken in de e-mail template, moet er goed gekeken worden of deze juist wordt overgenomen in de broncode van de template. Als het hierin niet correct ingevuld staat kan het voorkomen dat het anders word weergegeven dan bedoeld

Hieronder een aantal stappen om dit eenvoudig te kunnen uitvoeren

Zoek ik Hybrid SaaS de e-mail lay-out op

Ga naar het tabblad Broncode

Image Source: Hybrid SaaS

Kopieer hiervan de tekst en plak deze in de rechter tabel op de website van HTML-CLEANER de uitkomst is nu te zien in de linkerkolom.

Selecteren: ctrl A ,Kopieren: ctrl C in de broncode Plakken ctrl V in de rechter tabel

Image Source: Hybrid SaaS

Links kan is de tekst aan te passen naar het gewenste resultaat, en klik dan op clean HTML

Image Source: Hybrid SaaS

Kopieer de tekst in het rechter tabel en plak deze over de oude tekst in de broncode van va de e-mail lay-out

Selecteren: ctrl A ,Kopieren: ctrl C in de rechter tabel Plakken ctrl V in de broncode

Als volgt komt de email er dan zo uit te zien

Image Source: Hybrid SaaS

Handige Weetjes

In deze rubriek laten we aan aantal voorbeelden zien voor het aanpassen van documentsjablonen in Hybrid SaaS. Denk hierbij aan factuursjabloon, ordersjabloon, herinneringen enz. Hybrid SaaS maakt gebruik van Microsoft Word voor de opmaak van documenten. Binnen Word zijn tal van mogelijkheden. Wij zullen een aantal functies uitleggen die makkelijk zijn om zelf sjablonen aan te passen.

Document bewerken, toevoegen en opslaan

Zoek Wordsjablonen Selecteer het betreffende sjabloon en klik op Bewerken

Image Source: Hybrid SaaS

Microsoft Word zal worden geopend en het geselecteerde sjabloon zal worden weergegeven. Aan de rechterkant verschijnt een overzicht van alle velden welke ingevoegd kunnen worden. Afhankelijk van het type tabel welke is geselecteerd bij het sjabloon worden de mogelijke velden weergegeven.

Image Source: Hybrid SaaS

In het zoekveld kan worden gezocht op velden welke ingevoegd dienen te worden. Alle benamingen zijn in het Engels. Mocht je een veld niet kunnen vinden neem dan contact met ons op. Er zijn twee verschillende soorten velden:

Velden welke op zichzelf staan zoals ADRES, FACTUURNUMMER, FACTUURTOTAAL. Velden welke herhaald worden zoals FACTUURREGELS en ORDERREGELS. Deze velden vallen onder een zogenaamde herhalingstabel. Dit betekent dat deze velden enkel werken als deze in een tabel staan en dat de tabel een MERGEFIELD TABLESTART: en MERGEFIELD TABLEEND: bevat.

Indien het document naar wens ia aangepast dient het document worden geüpload in Hybrid SaaS. Klik rechtsboven in het Word document op Save & Store Template

Image Source: Hybrid SaaS

Basis weetjes voor het bewerken van documenten

• ALT+F9 | Onzichtbare onderdelen zichtbaar maken. Bijvoorbeeld veldcode «INVOICE_NUMBER» wordt zichtbaar als
{ MERGEFIELD INVOICE_NUMBER \* MERGEFORMAT }
• CTRL+F9 | Lege (nieuwe)veldcode invoegen
• CTRL+ENTER | Nieuwe Pagina invoegen
• CTRL+A | Alles Selecteren
• CTRL+C | Selectie Kopiëren
• CTRL+V | Selectie Plakken (Met de rechtermuisknop kan ook speciaal worden geplakt. Eventuele opmaak van de bron kan dan worden behouden

Veldcodes weergeven en bewerken

Met ALT+F9 is het mogelijk om de veldcodes weer te geven. Echter is het niet altijd wenselijk om alle codes uit het gehele document weer te geven. Door op een veldcode met de rechtermuisknop te klikken en voor de optie Andere veldweergave kan de veldcode zichtbaar worden gemaakt.

Image Source: Hybrid SaaS

Tabellen weergeven

Om alle informatie op het document netjes onder elkaar weer te geven zal met tabellen gewerkt dienen te worden. Echter is het niet altijd wenselijk om de tabel daadwerkelijk weer te geven op de documentuitvoer.

In Word is de tabel onzichtbaar en is bijvoorbeeld het onderstaande zichtbaar.

Image Source: Hybrid SaaS

Om de tabellen weer te geven selecteer de optie zoal hieronder weergegeven

Image Source: Hybrid SaaS

De tabellen (lees rasterlijnen) zullen worden weergegeven. Voer bovenstaande bewerking nogmaals uit om de weergave te herstellen

Image Source: Hybrid SaaS

Tabellen vast breedte laten behouden

Om er voor te zorgen dat de kolommen een vaste breedte behouden en niet van afmeting veranderen kan de kolombreedte vastgezet worden. Klik op de tabel zodat er links bovenin de tabel een een icoontje met een kruisje verschijnt. Klik met de rechtermuisknop op het icoontje en kies vervolgens AutoAanpassen en daarna Vaste kolombreedte

Image Source: Hybrid SaaS

Getalnotatie

Aanpassen getalnotatie (Angelsaksische en Engelse notatie) Getalnotaties voor bijvoorbeeld valuta kunnen op diverse manieren worden weergegeven. Hierin wordt onderscheid gemaakt tussen het het karakter voor het scheiden van duizendtallen en het karakter om decimalen weer te geven. In Nederland maken wij gebruik van de Angelsaksische notatie waarbij duizendtallen worden gescheiden dmv een . (punt) en decimalen dmv een , (komma). In de Engelse notatie worden deze karakters andersom gebruikt.

Bij de uitvoer van documenten met verschillende talen is het belangrijk dat de documenten goed worden ingesteld.

Voorkeursnotatie

Ga naar de betreffende MERGEFIELD

Plaats de volgende notatie \# "§0¤00" vóór \* in het MERGEFIELD

§ = MERGEFIELDS: CURRENCY GROUP SEPARATOR ¤ = MERGEFIELDS: CURRENCY DECIMAL SEPARATOR

Voorbeeld zonder voorkeursnotatie € 12345,67: {MERGEFIELD INVOICE_Line_Total_excl_VAT \* MERGEFORMAT}

Voorbeeld met voorkeursnotatie (Angelsaksisch) € 12.345,67: {MERGEFIELD INVOICE_Line_Total_excl_VAT \# "§0¤00" \* MERGEFORMAT}

Voorbeeld met voorkeursnotatie (Engels) $ 12,345.67: {MERGEFIELD INVOICE_Line_Total_excl_VAT \# "§0¤00" \* MERGEFORMAT}

Aantal notatie

Ga naar de betreffende MERGEFIELD

Plaats de volgende notatie \# "0" vóór \* in het MERGEFIELD

Voorbeeld zonder notatie 100.000: {MERGEFIELD ORDER_LINE_AMMOUNT \* MERGEFORMAT}

Voorbeeld metnotatie 100: {MERGEFIELD ORDER_LINE_AMMOUNT \# "0" \* MERGEFORMAT}

Informatie verbergen

Het kan voorkomen dat iets niet weergegeven dient te worden indien geen data van is. Bijvoorbeeld een ter attentie van in een adres. Om er voor te zorgen dat er geen regel wordt weergegeven is het mogelijk om informatie weg te laten indien er geen data is. Dit kan worden opgelost door een zogenoemd IF functie (in het Nederlands ALS). Kort gezegd als waarde X is, dan moet Y worden weergeven

Onderstaande afbeelding laat zien dat er een lege regel wordt weergegeven omdat de t.a.v. niet is ingevuld

Image Source: Hybrid SaaS

ALS functie invoegen

Voeg een lege veldcode in met CTRL+F9 { IF "«INVOICE_HEADER»" <> "" "«INVOICE_HEADER»" }

<> = ongelijk aan
< = kleiner dan
= groter dan
"" = Tekst altijd tussen " (quotes)

Na het toevoegen van de ALS functie zal de lege regel niet worden weergegeven zoals hieronder weergegeven.

Image Source: Hybrid SaaS

De ALS functie kan voor talloze doeleinden worden gebruikt. Het is ook mogelijk om meerdere ALS functies in elkaar te gebruiken.

Maximaal aantal karakters vastleggen

In bepaalde gevallen kan het makkelijk zijn om het aantal karakters te limiteren. Op deze manier wordt voorkomen dat tekstregels te lang worden en daardoor niet meer op een document passen (bijv een label of sticker).

Door middel van een maxlength / maxlength=20 toe te voegen aan de MERGEFIELD kan het maximaal aantal karakters worden ingesteld.

Voorbeeld zonder: {MERGEFIELD PRODUCT_NAME \* MERGEFORMAT}

Voorbeeld met: {MERGEFIELD PRODUCT_NAME / maxlength=20 \* MERGEFORMAT}

Afbeelding een vaste afmeting geven

Door middel van een size / size=100 toe te voegen aan de MERGEFIELD kan een gefixeerde grootte krijgen

Voorbeeld zonder: {MERGEFIELD IMAGES:ORGANIZATION_IMAGES \* MERGEFORMAT}

Voorbeeld met: {MERGEFIELD IMAGES:ORGANIZATION_IMAGES / size=100 \* MERGEFORMAT}

Koppen van een tabel herhalen op volgende pagina

De kop van een tabel kan in de Kop- en voettekst van een document worden weergegeven. Echter is het ook mogelijk om de bovenste rij(en) op iedere pagina te herhalen.

Klik met de rechtermuisknop op de rij welke herhaald dient te worden. Ga naar Tabeleigenschappen > Tabblad Rij > Zet het vinkje aan voor Rij als veldnamenrij herhalen bovenaan op iedere pagina

Image Source: Hybrid SaaS

Tekstterugloop bij tabellen

Het kan voorkomen dat een tabel niet op de juiste plek of soms helemaal niet wordt weergegeven, wanneer deze wordt omgezet naar een PDF.

Om dit voorkomen dient de tekstterugloop van de tabel uitgeschakeld te worden.

Klik met de rechtermuisknop op de tabel. Ga naar Tabeleigenschappen > Tabblad Tabel > Selecteer bij tekstterugloop Geen

Image Source: Hybrid SaaS

Sjablonen testen

Soms is het niet duidelijk of een wijziging goed is doorgevoerd, of waarom bepaalde data niet correct wordt weergegeven. Het is mogelijk om vanuit Hybrid SaaS een document op te maken in Word.

Klik op een record en kies vervolgens voor Document opmaken

Image Source: Hybrid SaaS

Klik op het sjabloon welke getest dient te worden

Image Source: Hybrid SaaS

Het sjabloon waar een vinkje voor staat is het sjabloon wat standaard wordt gebruikt bij de geselecteerde relatie.

Zet het vinkje voor Microsoft Word, kies het bestandstype Word Document (*.docx) en klik vervolgens op Start Samenvoeging

Image Source: Hybrid SaaS

Door de veldcodes (door middel van ALT+F9) weer te geven kan worden bekeken waarom een bepaald veld een bepaalde waarde geeft.

Naast de uitvoer in Word is het ook mogelijk om bijvoorbeeld PDF als uitvoer te kiezen.

Factuur aanpassen en opslaan als pdf

De factuur

Open de factuur met de document knop

Image Source: Hybrid SaaS

Klik hier op het sjabloon waarvan de uitstraling gewenst is

Image Source: Hybrid SaaS

Zorg dat het bolletje bij Microsoft word aan staat en kies voor start samenvoeging

Image Source: Hybrid SaaS

Er zal een word worden geopend met het sjabloon welke gekozen is, met daarin de inhoud van de factuur

In Word

Image Source: Hybrid SaaS

Speciale tekens

Het kan zijn dat er vreemde tekens op het sjabloon staan, dit kan uit gezet worden Met Alt F9 op de toetsenbord in te drukken (tegelijkertijd) word alles ingeklapt en met de P gaat de enters en spaties eruit Voorbeeld voor Alt F9 (nu staat het open)

Image Source: Hybrid SaaS

Nu staat het dicht:

Image Source: Hybrid SaaS

Voorbeeld als deze aan staat

Image Source: Hybrid SaaS

Dit houd in dat er een enter in het document zit

Image Source: Hybrid SaaS

de punt tussen wij verrekenen geeft aan dat er een spatie staat

Deze is te vinden bovenin in word, hiermee kan het aan of uit gezet worden (dit word nooit meegenomen naar de pdf versie)

Image Source: Hybrid SaaS

Wanneer het document naar wens is aangepast kan het worden opgeslagen Kies hiervoor bestand

Image Source: Hybrid SaaS

Opslaan als

Image Source: Hybrid SaaS

En kies bij opslaan als voor PDF

De PDF

Image Source: Hybrid SaaS

De aangepaste versie zal dan worden geopend in PDF

Image Source: Hybrid SaaS

Deze kan worden opgeslagen op de computer en daarna worden verstuurd via de eigen mail

Een adres sticker veld met hulp van Word samenvoeging

In Hybrid SaaS is het momenteel nog niet mogelijk om direct adresstickers te maken, maar doormiddel van groepen in HybridSaaS kan er op een eenvoudige manier een Excel bestandje worden gemaakt welke te gebruiken is bij het maken van adresstickers

In dit onderdeel maken we gebruik van de Word samenvoeging etiketten. Om dit te kunnen uitvoeren dienen er een aantal dingen te worden ingesteld. Als dit allemaal aanwezig is zal de volgende ronde voor het maken van stickers sneller gaan.

Een stickervel maken

Deze dient als lay-out van de stickers, hierin kunnen de maten van de stickers, de plaats van de te komen tekst en eventuele afbeeldingen of bedrijfsnamen worden vastgelegd

Voor het vooraf invullen van de juiste gegevens kan er contact worden opgenomen met de supportdesk, Wij zullen u dan helpen

Image Source: Hybrid SaaS

Dit document kan worden opgeslagen in HybridSaaS via de save en store knop

Image Source: Hybrid SaaS

Groep aanmaken

Indien de relaties nog niet in een juiste groep zitten dient er een nieuwe groep aangemaakt te worden ga dan naar Groepen en kies voor toevoegen

Image Source: Hybrid SaaS

Relatie toevoegen aan groep

Maak een selectie van de betreffende relaties en kies voor wijzig groep, bij de melding moet er gekozen worden voor ja.

Image Source: Hybrid SaaS

Er zal een pop-up worden getoond met de bekende groepen. Zoek hier de juiste groep op en kies voor record selecteren

Image Source: Hybrid SaaS

De relaties zijn nu toegevoegd aan deze groep.

Het opmaken van de sticker vellen

Ga naar word sjablonen en download het lay-out sjabloon en sla deze op het bureaublad op

Image Source: Hybrid SaaS

Een Excel maken van de gegevens van de relatie

Ga naar groepen en kies voor gekoppelde records en kies en het nieuwe scherm voor Excel

Image Source: Hybrid SaaS

Het Excel bestandje wat geopend word kan worden opgeslagen op het bureaublad

Opmaken van de stickervellen

Open nu een leeg wordt document en ga naar
• Verzendlijsten
• afdruk samenvoegen starten
• stapsgewijze wizard afdruk samenvoegen

Image Source: Hybrid SaaS

Kies voor
• etiketten
• volgende (begindocument)

Image Source: Hybrid SaaS

Kies voor
• bestaand document gebruiken
• openen
• zoek het sjabloon op welke eerder al is gedownload vanuit HybridSaaS
• openen (het vooraf ingevulde sjabloon zal nu getoond worden)
• volgende (adressen selecteren)

Image Source: Hybrid SaaS

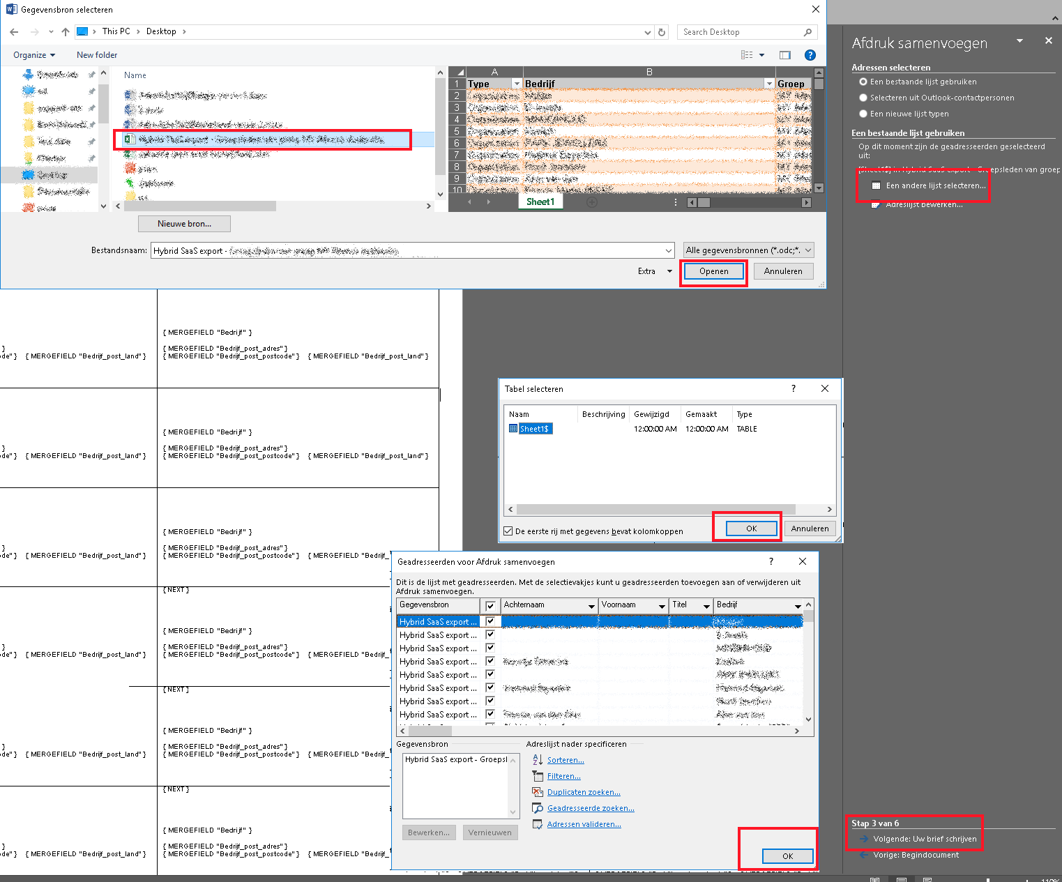
Kies voor
• een andere lijst selecteren
• zoek het Excel bestandje op welke eerder is opgeslagen op het bureaublad
• openen
• bij de melding tabel selecteren kan er voor OK gekozen worden
• bij de melding geadresseerden voor afdruk samenvoegen kan er voor OK gekozen worden
• volgende (uw brief schrijven)

Image Source: Hybrid SaaS

Bij de volgende 2 punten hoeft er niks aangepast te worden
Volgende (briefvoorbeeld)
Volgende (samenvoeging voltooien)

Image Source: Hybrid SaaS
Image Source: Hybrid SaaS

Als laatste kan er gekozen worden voor het samenvoegen
Afdrukken (direct naar printer)
Afzonderlijke brieven bewerken (er wordt een nieuw wordt document opgemaakt met daarin het resultaat deze kan nog verder bewerkt worden

Image Source: Hybrid SaaS

Nu zal de informatie van het Excel bestandje zijn toegevoegd aan de stickers en kunnen deze uitgeprint worden

Heeft u een vraag?

Log in op uw account om uw tickets te kunnen inzien

Nog geen account? Vraag hem vandaag nog aan

Vraag inloggegevens aan