Boekhouding Extern

Alle beschrijvingen over de koppelingen met andere boekhoudpakketten kunt u hier vinden

Mutaties importeren in Account View vanuit Hybrid SaaS

Om de mutaties automatisch in te lezen vanuit Hybrid SaaS naar Account View dient op de server aangegeven te worden voor welke administratie dit dient te gebeuren. Standaard staat de server ingesteld op het huidige boekjaar van de eerste administratie (indien er met meerdere administraties wordt gewerkt). In Account View is het mogelijk om te wisselen tussen de verschillende administraties. Hybrid SaaS geeft echter geen onderscheid in de verschillende administraties op het moment van exporteren.

Export vanuit Hybrid SaaS

Rechten correct instellen

In Hybrid SaaS zijn verschillende soorten exports beschikbaar. Om de juiste gegevens te kunnen exporteren dienen de rechten aangepast te worden.

Image Source: Hybrid SaaS

Let op! De rechten kunnen op het niveau van de beveiligingsgroep naar ook op gebruikersniveau aangepast worden.
* Indien de knopjes voor het recht groen of rood zijn, is deze enkel van toepassing op de geselecteerde gebruiker
* Indien de knopjes voor het recht wit zijn, is deze enkel van toepassing op de gehele beveiligingsgroep. Iedere gebruiker in deze beveiligingsgroep zal het geselecteerde recht hebben.

Verschillende export mogelijkheden

Er zijn 3 verschillende menukeuzes: verkoopfacturen, inkoopfacturen en memoriaalboekingen.

Image Source: Hybrid SaaS

Het is handig om de verschillende snelkoppelingen op het bureaublad te plaatsen. Klik vanuit het startmenu met de rechtermuisknop op het menu-item. Er verschijnt de keuze "Toon op bureaublad".

Tevens is het mogelijk om de naam van de snelkoppeling te veranderen, door met de rechtermuisknop op de snelkoppeling te klikken verschijnt de keuze "Naam wijzigen" Pas de naam aan en klik op "opslaan".

Regels exporteren

Selecteer de regels welke geëxporteerd dienen te worden en klik op de knop Account View.Verkoopfacturen:

Image Source: Hybrid SaaS

Inkoopfacturen:

Image Source: Hybrid SaaS

Memoriaalboekingen:

Image Source: Hybrid SaaS

Regels exporteren

Nadat de bovenstaande actie is uitgevoerd verschijnt het onderstaande venster

Image Source: Hybrid SaaS

Hierin zijn alle geëxporteerde bestanden en de (nieuwe) nog te exporteren bestanden weergegeven. Nieuwe bestanden zijn te herkennen aan het gele sterretje. Selecteer de regel met het sterretje en kies voor Download bestand. Bij de volgende melding wordt er gevraagd of het bestand opgeslagen of geopend dient te worden. Kies voor opslaan en sla het bestand op in een map op de computer.

Image Source: Hybrid SaaS

De exports zullen automatisch worden opgeslagen in Hybrid SaaS. Indien gewenst kunnen bestanden alsnog worden opgeslagen op de computer zodat er een extra back up is.

Importeren exports in Account View

Ga naar Account View en kies bij Bestand voor Administraties.

Image Source: Hybrid SaaS

Zorg dat de juiste administratie geselecteerd is en kies bij Document voor Importeren en vervolgens voor XML

Image Source: Hybrid SaaS

Selecteer de juiste map om het bestand te selecteren. Ga naar de juiste map (waarin de exports zijn opgeslagen) en selecteer het bestand en kies voor importeren.

Image Source: Hybrid SaaS

Sluit na het importeren de administratie.

Image Source: Hybrid SaaS

Exact Online

Automatisch doorsturen naar Exact online

Om ervoor te zorgen dat de facturen die verstuurd worden vanuit HybridSaaS ook in de boekhouding van Exact Online komen dienen er een paar instellingen aangepast te worden, met de volgende stappen kan dit uitgevoerd worden

Instellingen in Exact Online

In exact Online kan de volgende gegevens stappen worden gedaan

Zoek aan de rechterkant bovenin de knop marktplaats en ga naar Mijn app Center

Image Source: Exact Online

Klik vervolgens op + bij de App Center, dan komt er aan de rechterkant boven in een optie: Mijn apps beheren of Registreer Api sleutels

Image Source: Exact Online
Image Source: Exact Online

Het kan zijn dat het de eerste keer niet in beeld kom, volg dan nogmaals de stappen,-Marktplaats -Mijn App Center -Toevoegen.

Vervolgens kan er een nieuwe registratie worden gemaakt, Bij naam kan er Hybrid SaaS worden ingevuld. De Redirect URL is op basis van de omgevingsnaam. Vink de voorwaarden aan en klik vervolgens op registreren

https://redirect.hybridsaas.software/exact?tenant=OMGEVINGSNAAM

Image Source: Exact Online

Vervolgens wordt de pagina getoond van de Api sleutels. Deze zijn in het beheer van Hybrid SaaS en zal door ons worden verstrekt.

Image Source: Exact Online

Voor de beheerder

De data van de Api sleutels kunnen worden toegevoegd aan de app setting’ s van de klant op de server

Image Source: Hybrid SaaS

Instellingen in Hybrid SaaS

In Hybrid SaaS dient er een exact gebruiker te worden aangemaakt, dit is te vinden onder de entiteit op tabblad boekhouding

Image Source: Hybrid SaaS

De division code komt uit Exact Online vandaan, als de omgeving van Exact openstaat kan er op f12 geklikt worden, in de elements van de website kan hier de division vandaan worden gehaald

Image Source: Exact Online

Na dat deze is toegevoegd dient deze geactiveerd te worden, klik hiervoor op activeren. Er zal een internetpagina worden getoond met een inlogscherm.
Na het inloggen zal er een scherm worden getoond dat de gebruiker is geactiveerd.
Er kan een melding komen dat Hybrid SaaS hiermee toegang krijgt tot Exact Online, deze voorwaarden kunnen geaccepteerd worden

Image Source: Hybrid SaaS
Image Source: Hybrid SaaS

Wat moet er overeenkomen.

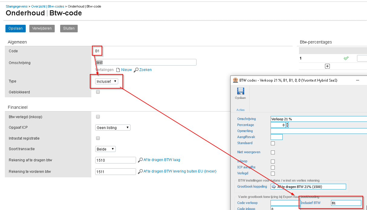
Btw Codes

De btw-codes die in Hybrid SaaS staan moeten gevuld worden met de juiste codes die in exact staan.

Bij Hybrid SaaS zijn ze te vinden onder start – btw-codes
Bij Exact Online is het te vinden onder stamgegevens – btw-codes

Er kan verschil zijn in de btw-codes, exact kan 2 varianten van dezelfde code hebben staan. Dit is de inclusief of exclusief. Soms wordt het bedrag totaal doorgestuurd en teruggerekend naar 1 eenheid, maar soms ook andersom. Dit kan verschil met berekenen opleveren in de btw. Door beide codes in te vullen bij de Hybrid SaaS btw-code kan je dit voorkomen.

Image Source: Hybrid SaaS & Exact Online
Image Source: Hybrid SaaS & Exact Online

Grootboekrekeningen

Indien de werkcode al aanwezig is bij Exact Online zal deze overeen moeten komen bij de grootboek van Hybrid SaaS, het gaat hierbij om de btw-percentage die gekozen is.

Bij Hybrid SaaS zijn ze te vinden onder start – Werkcodes
Bij Exact Online is het te vinden onder stamgegevens – Grootboekrekeningen

Image Source: Hybrid SaaS & Exact Online

Documentschema

Het documentschema die gekozen is in de factuur (dus niet uit de relatie) wordt doorgestuurd naar Exact Online, om deze te koppelen met elkaar dient de Betalingsconditie code hetzelfde te zijn als de code van Exact Online.

Bij Hybrid SaaS zijn ze te vinden onder start – Document schema’s
Bij Exact Online is het te vinden onder stamgegevens – Betaalcondities

Image Source: Hybrid SaaS & Exact Online

Let op!! Indien het een automatische incasso betreft, dan moeten de gegevens van de klant (mandaatnummer, bankrekeningnummer) handmatig gevuld zijn in de klantenkaart van Exact Online anders kan de factuur niet geboekt worden, deze gegevens worden met de import niet meegestuurd. Dit zijn alleen n.a.w gegevens en geen financiële gegevens

.

Proces in Hybrid SaaS

Op het moment dat de factuur van status nieuw naar gecontroleerd gaat worden de facturen achter de schermen direct doorgestuurd naar Exact Online.

Wanneer de factuur van gecontroleerd naar verstuurd gezet wordt, zal de factuur in Exact Online als afgedrukt komen te staan. Deze kan daar dan niet meer verder aangepast worden.

de relatie wordt aangemaakt indien deze nog niet bestaat. Het gaat hierbij alleen om de n.a.w gegevens van de relatie {adres, postcode, plaats, email. Documentschema wordt uit de factuur meegezonden.} en er wordt een nepproduct aangemaakt onder de code HS_EXPORT (exact heeft een product nodig om dit op te boeken) dit zal de regel zijn van de factuur. In Exact Online is niet terug te vinden wat er op de factuur regels heeft gestaan, dit blijft in Hybrid SaaS bekend, enkel de bedragen en aantallen worden meegestuurd naar Exact Online

Exporteren facturen naar GKS

In dit artikel zal worden beschreven welke stappen er gevolgd worden om facturen naar de black box van GKS te sturen

Het proces van een factuur blijft tot de stap van verstuurd hetzelfde, na deze stap zijn er een paar handelingen, Dit vindt allemaal op de achtergrond plaats.

Factuur verstuurd

Na het verzonden zetten van de factuur (Knop Verstuurd op dialoog factuur) zal de factuur in het GKS-proces terecht komen:

Image Source: Hybrid SaaS

In plaats van direct als verzonden te worden aangemerkt, zal de factuur de status gemeld krijgen. Alle facturen die deze status hebben zijn terug te vinden via de menu optie Alle gemelde facturen.

Image Source: Hybrid SaaS

Voor deze optie is een recht nodig (Menu: Gemelde facturen)

Proces doorsturen naar GKS

Na dit moment worden de facturen aangeboden bij GKS. Hierin worden ze voorzien van een btw-ticket, zolang de factuur geen btw-ticket heeft gekregen zal de factuur de status Gemeld houden.

Indien er nog een btw-ticket is toegewezen zal Hybrid SaaS elke 5 minuten proberen alsnog een btw-ticket te verkrijgen.

De procedure kan worden afgebroken doormiddel van de deblokkeer knop in de factuur, de factuur zal weer terugvallen in de status gecontroleerd.

Image Source: Hybrid SaaS

Als er een btw-ticket is toegewezen kan je de factuur (vanwege wettelijke bepalingen) niet meer deblokkeren.

De historie

In de historie van de factuur is terug te vinden in welke procedure en de factuur zich bevind

Image Source: Hybrid SaaS

Na het toewijzen van het btw-ticket zal de factuur automatisch de status verzonden krijgen

Btw-ticket nummer

Het is mogelijk om het btw-ticket nummer van GKS op de factuur te laten tonen. Dit kan doormiddel de veldcode: `{MERGEFIELD INVOICE_EXTERNAL_REFERENCE \* MERGEFORMAT}` toe te voeren aan het word document

Image Source: Hybrid SaaS

Exporteren facturen naar Jupa

In dit artikel zal worden beschreven welke stappen er gevolgd dienen te worden om facturen via een bestand aan Jupa (Eijssink afrekensystemen http://www.eijsink.nl/Jupa/jupa.html)

Instellen stamgegevens

Wanneer je gebruik gaat maken van de koppeling zal Eijssink een leverancierscode verstrekken. Dit leveranciersnummer is een uniek kenmerk waarmee je organisatie bekent staat bij Eijssink. Vul de leverancierscode in bij Entiteiten

Gebruik hiervoor HOOFDLETTERS

Image Source: Hybrid SaaS

Instellen e-mailadres bij relatie

Voor iedere afzonderlijke relatie, waar de facturen van naar Jupa gezonden dienen te worden, dient een e-mailadres ingesteld te worden. Dit adres kan bij betreffende relatie of bij Eijssink worden opgevraagd. Ga naar de contactgegevens van de relatie en voeg een e-mailadres toe. Zet het vinkje aan voor Export naar extern systeem en kies in het drop Down menu voor Jupa

Image Source: Hybrid SaaS

Facturen Exporteren

Ga naar Facturen exporteren naar extern systeem. In dit venster zullen alle facturen worden weergegeven welke nog niet zijn geëxporteerd. Selecteer de facturen welke geëxporteerd dienen te worden en klik op exporteer selectie

Het versturen van de facturen naar Jupa is een handmatige actie. Het systeem stuurt dus niet automatisch de facturen naar Jupa.

Image Source: Hybrid SaaS

Exports bekijken

Via de button Financiële exports is het mogelijk om de geëxporteerde bestanden te bekijken en indien wenselijk te controleren.

Image Source: Hybrid SaaS

Selecteer de factuur en klik Download bestand om de betreffende export te downloaden.

Image Source: Hybrid SaaS

Het bestandsformaat betreft een zogenaamd ASCII bestand. Het is gewoon mogelijk om deze met bijvoorbeeld Notepad te openen.

Beschrijving van de content van de export

Op het eerste gezicht is het lastig om te kijken welke gegevens er in de export te zien zijn. In deze rubriek zal worden uitgelegd wat alle genoemde onderdelen betekenen. Op deze manier is het mogelijk om het bestand te begrijpen bij eventuele onduidelijkheden.

1. Er volgt eerst een uitsnede van een voorbeeldregel van de export
2. Het gemarkeerde gebied is uitgerust met een nummer
3. Aan de hand van het nummer wordt de beschrijving weergegeven
4. Onderaan de beschrijving wordt de locatie binnen Hybrid SaaS aangegeven (Dialoog - Tabblad - Veldnaam)

Niet alle beschikbare velden welke in Jupa worden gebruikt, worden ook in Hybrid SaaS gebruikt. In dit geval zal het betreffende item leeg zijn.

Kopregel export factuurrecord en Totaalrecord

Image Source: Hybrid SaaS

1. Recordbeschrijving (Recordbeschrijving - Factuurrecord)
2. Leverancierscode (Entiteit - Instellingen - Afkorting)
3. Factuurnummer (Factuur - Factuurkaart - Factuurnummer)
4. Regelvolgnummer in de export
5. Factuurdatum (Factuur - Factuurkaart - Factuurdatum)
6. Lege ruimte (Niet in gebruik binnen Hybrid SaaS)
7. Valuta
8. Klantnummer (Laatste 4 cijfers van de klantcode) (Relaties - Relatiekaart - N.A.W. - Code)

Image Source: Hybrid SaaS

1. Recordbeschrijving (Recordbeschrijving - Totaalrecord)
2. Leverancierscode
(Entiteit - Instellingen - Afkorting)
3. Factuurnummer (Factuur - Factuurkaart - Factuurnummer)
4. Regelvolgnummer in de export
5. Lege ruimte (Niet in gebruik binnen Hybrid SaaS)
6. Datum kredietbeperking (Niet in gebruik binnen Hybrid SaaS)
7. Lege ruimte Niet in gebruik binnen Hybrid SaaS
8. Totaal btw-bedrag (Factuur - Factuurkaart - BTW)
9. Totaal factuur bedrag (Totaalbedrag incl. btw) (Factuur - Factuurkaart - Totaal incl. btw)
10. Kredietbeperking (Niet in gebruik binnen Hybrid SaaS)

Factuurregels

Image Source: Hybrid SaaS

1. Recordbeschrijving (Recordbeschrijving - Volgregels (factuurregels))
2. Leverancierscode (Entiteit - Instellingen - Afkorting)
3. Factuurnummer (Factuur - Factuurkaart - Factuurnummer)
4. Regelvolgnummer in de export
5. Leveringsnummer (Niet in gebruik binnen Hybrid SaaS)
6. Aantal van het product (Factuur - Factuurkaart - Factuurregel - Aantal)
7. Productcode Artikelnummer leverancier Producten - Productkaart - Productcode
8. Gewicht In grammen vb. 0069 6,9 gram (Producten - Productkaart - Instellingen - Productonderdeel - aantal (vinkje dit is een gewicht))
9. Basis verkoopprijs Prijs per stuk excl. metaal (Producten - Productkaart - Instellingen - Basis verkoopprijs)
10. Verkoopprijs Prijs per stuk incl. metaal (Producten - Productkaart - Prijzen - Verkoopprijs)
11. Korting Korting per stuk (Factuur - Factuurkaart - Factuurregel - korting (kortingspercentage * verkoopprijs)
12. Omschrijving van het product (Producten - Productkaart - Informatie - Beschrijving)
13. Lege ruimte Niet in gebruik binnen Hybrid SaaS
14. Advies verkoopprijs (Producten - Productkaart - Prijzen - Advies verkoopprijs)
15. Barcode Niet in gebruik
16. Artikelstatus E-Eigendom, Z-zicht, C-consignatie
17. Extra productcode Niet in gebruik
18. Lege ruimte Niet in gebruik binnen Hybrid SaaS
19. Ordernummer Jupa
20. Advies verkoopprijs (Producten - Productkaart - Prijzen - Advies verkoopprijs)
21. Standaard artikel indien niet beschikbaar 'N' Niet in gebruik binnen Hybrid SaaS
22. Standaard artikel indien niet beschikbaar 'N' Niet in gebruik binnen Hybrid SaaS
23. Advies voorraadaantal Niet in gebruik binnen Hybrid SaaS

Image Source: Hybrid SaaS

1. Vervolgregels van de export
2. Leverancierscode (Entiteit - Instellingen - Afkorting)
3. Factuurnummer (Factuur - Factuurkaart - Factuurnummer)
4. Regelvolgnummer in de export
5. Leveringsnummer Niet in gebruik binnen Hybrid SaaS
6. Aantal van het product (Factuur - Factuurkaart - Factuurregel - Aantal)
7. Type bijv. verzendkosten Producten - Productkaart - Instellingen
8. Lege ruimte Niet in gebruik binnen Hybrid SaaS
9. Basis verkoopprijs Prijs per stuk excl. metaal (Producten - Productkaart - Instellingen - Basis verkoopprijs)
10. Lege ruimte Niet in gebruik binnen Hybrid SaaS
11. Omschrijving van het product (Producten - Productkaart - Informatie - Beschrijving)

Heeft u een vraag?

Log in op uw account om uw tickets te kunnen inzien

Nog geen account? Vraag hem vandaag nog aan

Vraag inloggegevens aan